Data Usage
Introduction
This page provides a technical overview of how foile.ch processes your data. It complements the privacy policy by offering a more detailed, developer-based explanation. The content may evolve as the system changes.
Strava Connect
Foile allows you to connect your Strava account to import your activities. With an active connection, you can browse your Strava activities and manually import them.
Additionally, two optional features are available:
Automatic Synchronization
When an activity is created on Strava with a specific keyword in the title, it will be automatically synchronized with Foile.
Supported keywords: Wingfoil(ing), Pumpfoil(ing)
Enhance Strava Activity
Foile can enrich your Strava activities by appending insights to their descriptions. This requires write access to your Strava account, but Foile will only modify the description field of your activities.
Garmin Connect
Foile allows you to connect your Garmin account to import your activities. With an active connection, you can browse your Garmin activities from the moment of activation onward and manually import them.
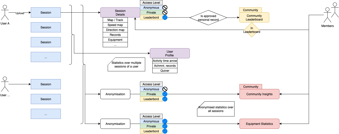
Profile Permission Levels
Your profile permission level determines how your data is used and who can access it. This affects Insights, leaderboards, and the visibility of your sessions.
| Access Level | Profile Overview |
|---|---|
| Anonymous | Data is fully private and only visible to you. Your records do not appear on leaderboards and your sessions do not contribute to community Insights, so you will also not be able to view those Insights. However, anonymized session data may still be used for general community statistics, such as equipment usage. |
| Private | Data is only visible to you. Your sessions and records remain private, but they anonymously contribute to community Insights and Statistics such as equipment usage. |
| Leaderboard | Same as Private, but your approved personal records appear on community leaderboards. The sessions linked to those records are also visible to community members, so they can see how the record was achieved. |
Data Diagram
This diagram illustrates how uploaded session data can be accessed and used based on permission levels.
